실행 컨텍스트
# 소스코드 타입
1.전역 코드 : 전역에 존재하는 소스코드를 말한다. 전역에 정의된 함수, 클래스
등의 내부 코드는 포함되지 않는다.
2.함수 코드 : 함수 내부에 존재하는 소스코드를 말한다. 함수 내부에 중첩된 함수,
클래스 등의 내부 코드는 포함되지 않는다.
3.eval 코드 : 빌트인 전역 함수인 eval 함수에 인수로 전달되어 실행되는 소스코드를 말한다.
4.모듈 코드 : 모듈 내부에 존재하는 소스코드를 말한다. 모듈 내부의 함수, 클래스 등의
내부 코드는 포함되지 않는다.
소스코드의 평가와 실행
소스코드의 평가: 실행 컨텍스트를 생성하고 변수, 함수 등의 선언문만 먼저 실행하여 생성된 변수나 함수 식별자를 키로 실행 컨텍스트가 관리하는 스코프(렉시컬 환경의 환경 레코드)에 등록한다.
소스코드의 실행: 변수나 함수의 참조를 실행 컨텍스트가 관리하는 스코프에서 검색해서 취득한다. 그리고 변수 값의 변경 등 소스코드의 실행 결과는 다시 실행 컨텍스트가 관리하는 스코프에 등록된다.
코드가 실행되려면 다음과 같이 스코프, 식별자, 코드 실행 순서 등의 관리가 필요하다.
1. 선언에 의해 생성된 모든 식별자(변수, 함수, 클래스 등)를 스코프를 구분하여 등록하고
상태 변화(식별자에 바인딩된 값의 변화)를 지속적으로 관리할 수 있어야 한다.
2. 스코프는 중첩 관계에 의해 스코프 체인을 형성해야 한다. 즉, 스코프 체인을 통해
상위 스코프로 이동하며 식별자를 검색할 수 있어야 한다.
3. 현재 실행 중인 코드의 실행 순서를 변경(예를 들어, 함수 호출에 의한 실행순서 변경)할
수 있어야 하며 다시 되돌아갈 수도 있어야 한다.
실행 컨텍스트는 소스코드를 실행하는 데 필요한 환경을 제공하고 코드의 실행 결과를
실제로 관리하는 영역이다.
실행 컨텍스트는 식별자(변수, 함수, 클래스 등의 이름)를 등록하고 관리하는 스코프와
코드 실행 순서 관리를 구현한 내부 메커니즘으로, 모든 코드는 실행 컨텍스트를 통해 실행되고 관리된다.
식별자와 스코프는 실행 컨텍스트의 렉시컬 환경으로 관리하고 코드 실행 순서는 실행 컨텍스트
스택으로 관리한다.
#실행컨텍스트 스택
실행컨텍스트 스택은 코드의 실행 순서를 관리한다.
실행 컨텍스트 스택의 최상위에 존재하는 실행 컨텍스트는 언제나 현재 실행 중인 코드의 실행 컨텍스트다.
실행 컨텍스트 스택의 최상위에 존재하는 실행 컨텍스트를 실행중인 실행 컨텍스트라 부른다.
#렉시컬 환경
렉시컬 환경은 식별자와 식별자에 바인딩된 값, 그리고 상위 스코프에 대한 참조를 기록하는
자료구조로 실행 컨텍스트를 구성하는 컴퍼넌트다
#환경레코드
스코프에 포함된 식별자를 등록하고 등록된 식별자에 바인딩된 갑을 관리하는 저장소다.
환경레코드는 소스코드의 타입에 따라 관리하는 내용에 차이가 있다.
#외부 렉시컬 환경에 대한 참조
외부 렉시컬 환경에 대한 참조는 상위스코프를 가리킨다. 이때 상위 스코프란 외부 렉시컬 환경,
즉 해당 실행 컨텍스트를 생성한 소스코드를 포함하는 상위 코드의 렉시컬 환경을 말한다.
외부 렉시컬 환경에 대한 참조를 통해 단방향 링크드 리스트인 스코프 체인을 구현한다.
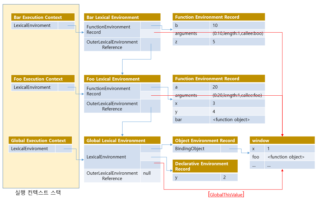
실행 컨텍스의 생성과 식별자 검색과정
1. 전역 실행 컨텍스트 생성
2. 전역 렉시컬 환경 생성
2.1. 전역 환경 레코드 생성
2.1.1. 객체 환경 레코드 생성
2.1.2. 선언적 환경 레코드 생성
2.2. this 바인딩
2.3. 외부 렉시컬 환경에 대한 참조 결정
var x = 1;
const y = 2;
function foo(a){
var x = 3;
const y = 4;
function bar(b){
const z = 5;
console.log(a + b + x + y + z);
}
bar(10);
}
foo(20);

블록 레벨 스코프
var 키워드로 선언한 변수는 오로지 함수의 코드 블록만 지역 스코프로 인정하는 함수 레벨 스코프를 따른다. 하지만 let, const 키워드로 선언한 변수는 모든 코드 블록(함수, if문, for문, while문, try/catch문 등)을 지역 스코프로 인정하는 블록 레벨 스코프를 따른다.
'Javascript > javascript Core' 카테고리의 다른 글
| [Javascript강의]15강.이벤트 (0) | 2021.10.12 |
|---|---|
| [Javascript강의]14강. 클로저 (0) | 2021.10.11 |
| [Javascript강의]12강 클래스 (0) | 2021.10.09 |
| [Javascript 강의] 11강 this (0) | 2021.10.09 |
| [Javascript 강의]10강. Prototype (0) | 2021.10.04 |